禁用输入法该怎么恢复?
来源:网络收集 点击: 时间:2025-10-19【导读】:
很多人不知道禁用输入法该怎么恢复,其实很简单,下面说说禁用输入法该怎么恢复,希望能够帮到大家。
1、打开电脑后鼠标右键单击此电脑,选择管理。

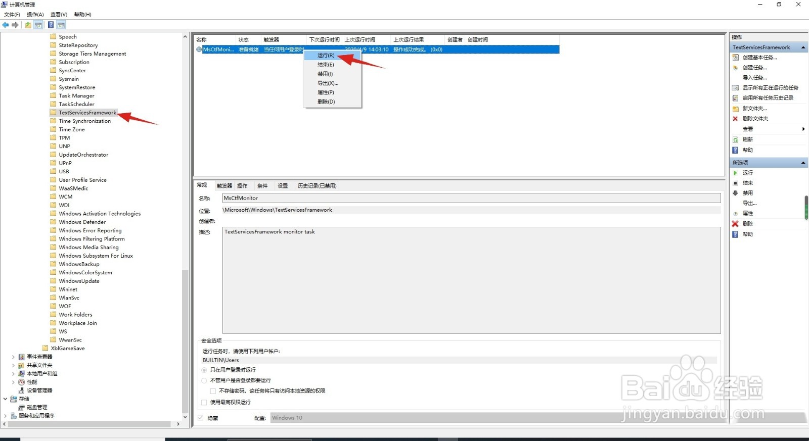
2、展开任务计划程序。

3、展开任务计划程序库,Microsoft,Windows。

4、点击TextServicesFramework,右键单击右侧的MsCtfMonitor,点击运行即可。

版权声明:
1、本文系转载,版权归原作者所有,旨在传递信息,不代表看本站的观点和立场。
2、本站仅提供信息发布平台,不承担相关法律责任。
3、若侵犯您的版权或隐私,请联系本站管理员删除。
4、文章链接:http://www.1haoku.cn/art_1274536.html
上一篇:五香酱牛肉的做法
下一篇:吃货必学之黄骨鱼西红柿汤面